«НПО «ВОЯЖ» внедрило автоматизированную систему управления инженерными данными от АСКОН
Компания ООО «НПО «ВОЯЖ», специализирующаяся на разработке и изготовлении деталей интерьеров и экстерьеров транспортных средств, запустила в эксплуатацию Комплекс решений АСКОН.
В эксплуатацию запущен следующий Комплекс решений: КОМПАС-3D и КОМПАС-График, ЛОЦМАН:PLM и приложения, ВЕРТИКАЛЬ, а также справочники Материалы и Сортаменты и Стандартные Изделия. Установку, сопровождение и адаптацию ПО осуществил Региональный центр АСКОН-Поволжье.
Поскольку в состав предприятия входят управления главного конструктора и главного технолога, а также в компании имеется собственная производственная база, для ООО «НПО «ВОЯЖ» важно было повысить эффективность работы и управляемости инженерных служб. Кроме того, перед проектной группой стояла задача организовать быструю передачу актуальных инженерных данных в 1С:ERP.
В результате внедрения ПО предприятию удалось достичь следующих результатов:
- конструкторская и технологическая документация теперь формируется в ВЕРТИКАЛЬ по шаблонам технологических карт, обеспечивающих требования ГОСТ серии 3;
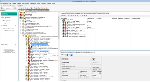
- реализовано централизованное структурированное хранение документов и данных.
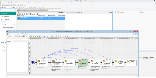
Оно обеспечивается с помощью настроек автоматизированной системы управления инженерными данными (АСУИД) и организованных в АСУИД процессов конструкторско-технологического проектирования (КТП);
- сокращено время на поиск информации;
- упрощен контроль процессов КТП. АСУИД содержит специализированный функционал, который позволяет автоматизировать процесс планирования и анализа хода выполнения процессов КТП. В системе фиксируются текущие статусы заданий и данных;
- реализована передача актуальных технологических данных в систему управления планированием производства на базе 1С:ERP.
Кроме того, в рамках проекта были настроены бизнес-процессы согласования, утверждения изменений конструкторской и технологической документации, а также согласования и утверждения заявок на СТО.
Специалисты АСКОН-Поволжье провели подготовку персонала компании к работе во внедренных программных продуктах. Решения АСКОН прошли комплексные испытания на предприятии.
Алексей Сухов, заместитель генерального директор «НПО «ВОЯЖ» по технике и производству:
ООО "НПО "ВОЯЖ" сотрудничает с Региональным центром АСКОН-Поволжье на протяжении нескольких лет. За это время компания показала себя как надёжный деловой партнёр, способный оперативно решать все вопросы по внедрению автоматизированной системы управления инженерными данными. Высокий профессионализм и ответственность сотрудников компании позволили нам быстро решить производственные задачи. Выражаем свою уверенность в сохранении сложившихся деловых отношений и надеемся на дальнейшее взаимовыгодное сотрудничество. ООО "НПО "ВОЯЖ" удовлетворено работой компании АСКОН, и мы рады рекомендовать её как надёжного и ответственного партнёра.












